اشتراک گذاری





ارسال تا 7 روز کاری(پس از دریافت در کشور مبدا)

اصالت کالا(100% ارجینال)

پشتیبانی 24 ساعته(7 روز هفته به صورت 24 ساعته)
۵۰٬۴۴۸٬۵۰۵تومان
آمازون امارات|بروزرسانی: ۱۴۰۴/۱۱/۱۳
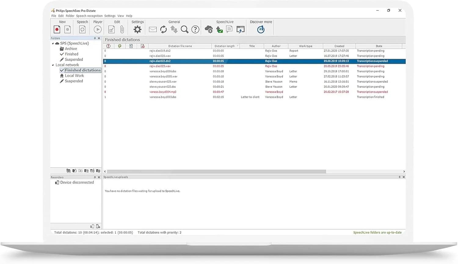
گردش کار خود را با رونویسی دیجیتال حرفه ای ساده کنید. SpeechExec یک پلتفرم مدیریت رونویسی را در اختیار شما قرار می دهد که اتوماسیون گردش کار، قابلیت های رونویسی و تشخیص گفتار را در یک راه حل ترکیب می کند. ایجاد یک محیط کاری ساده و آینده نگر در زمینه های تجاری با حجم بالای مستندات هرگز امکان پذیر نبوده است.
محصولات مرتبط




















ایتا
واتساپ